pharo-users@lists.pharo.org

Any question about pharo is welcome

View all threads

Bonjour Service Discovery App available, and FFI library interface help required!

SM
Stewart MacLean
Wed, May 11, 2022 1:38 AM

Ok, after bashing my head against the Spinning Wheel of Death for ages
trying to use FFI to interface to the Bonjour service discovery library,
I've done it another way using essentially the same design framework, but
scraping the command line output from dns-sd with the help of OSSubProcess.
This is on a MacOS/M1/Monterey, Pharo 10 setup.

This works nicely, but I would still like to get to the bottom of why the
FFI doesn't work for this. So I've made all the code available on
https://github.com/StewMacLean/Bonjour. You can either download a preloaded
image/changes or use Metacello to download and install into a fresh P10
image.

Once downloaded, it will select the openApp for the command line interface
to run. To run the library interface you need to do the same thing, in that
class - please refer to the read me and browse the code.

I'd really appreciate any help I can get to get this working. I think it
would make a great demonstration app for FFI usage once running. Please
sing out with any questions etc.

Thanks!

Stew MacLean

Ok, after bashing my head against the Spinning Wheel of Death for ages trying to use FFI to interface to the Bonjour service discovery library, I've done it another way using essentially the same design framework, but scraping the command line output from dns-sd with the help of OSSubProcess. This is on a MacOS/M1/Monterey, Pharo 10 setup. This works nicely, but I would still like to get to the bottom of why the FFI doesn't work for this. So I've made all the code available on https://github.com/StewMacLean/Bonjour. You can either download a preloaded image/changes or use Metacello to download and install into a fresh P10 image. Once downloaded, it will select the openApp for the command line interface to run. To run the library interface you need to do the same thing, in that class - please refer to the read me and browse the code. I'd really appreciate any help I can get to get this working. I think it would make a great demonstration app for FFI usage once running. Please sing out with any questions etc. Thanks! Stew MacLean
EL
Esteban Lorenzano
Wed, May 11, 2022 8:52 AM

Hi, Steward,

I do not have my mac around right now, but...
it would help if you put also some code on how you expect the thing to work and what you expect to happen :)

Esteban
On May 11 2022, at 3:38 am, Stewart MacLean stewart@xtra.co.nz wrote:

Ok, after bashing my head against the Spinning Wheel of Death for ages trying to use FFI to interface to the Bonjour service discovery library, I've done it another way using essentially the same design framework, but scraping the command line output from dns-sd with the help of OSSubProcess. This is on a MacOS/M1/Monterey, Pharo 10 setup.

This works nicely, but I would still like to get to the bottom of why the FFI doesn't work for this. So I've made all the code available on https://github.com/StewMacLean/Bonjour. You can either download a preloaded image/changes or use Metacello to download and install into a fresh P10 image.
Once downloaded, it will select the openApp for the command line interface to run. To run the library interface you need to do the same thing, in that class - please refer to the read me and browse the code.
I'd really appreciate any help I can get to get this working. I think it would make a great demonstration app for FFI usage once running. Please sing out with any questions etc.

Thanks!

Stew MacLean

Hi, Steward, I do not have my mac around right now, but... it would help if you put also some code on how you expect the thing to work and what you expect to happen :) Esteban On May 11 2022, at 3:38 am, Stewart MacLean <stewart@xtra.co.nz> wrote: > Ok, after bashing my head against the Spinning Wheel of Death for ages trying to use FFI to interface to the Bonjour service discovery library, I've done it another way using essentially the same design framework, but scraping the command line output from dns-sd with the help of OSSubProcess. This is on a MacOS/M1/Monterey, Pharo 10 setup. > > This works nicely, but I would still like to get to the bottom of why the FFI doesn't work for this. So I've made all the code available on https://github.com/StewMacLean/Bonjour. You can either download a preloaded image/changes or use Metacello to download and install into a fresh P10 image. > Once downloaded, it will select the openApp for the command line interface to run. To run the library interface you need to do the same thing, in that class - please refer to the read me and browse the code. > I'd really appreciate any help I can get to get this working. I think it would make a great demonstration app for FFI usage once running. Please sing out with any questions etc. > > Thanks! > > Stew MacLean
SM
Stewart MacLean
Sun, May 15, 2022 12:51 AM

Hi Esteban,

That is a very good point!

Please see https://github.com/StewMacLean/Bonjour/blob/master/README.md for
version two of the readme that includes some screenshots etc.

If anyone can make this work, you can! (Thanks again for the Pango api
help).

I'm so curious as to what the problem is. I've tried all sorts of
combinations!

Cheers,

Stew

On Wed, May 11, 2022 at 8:52 PM Esteban Lorenzano estebanlm@netc.eu wrote:

Hi, Steward,

I do not have my mac around right now, but...
it would help if you put also some code on how you expect the thing to
work and what you expect to happen :)

Esteban

On May 11 2022, at 3:38 am, Stewart MacLean stewart@xtra.co.nz wrote:

Ok, after bashing my head against the Spinning Wheel of Death for ages
trying to use FFI to interface to the Bonjour service discovery library,
I've done it another way using essentially the same design framework, but
scraping the command line output from dns-sd with the help of OSSubProcess.
This is on a MacOS/M1/Monterey, Pharo 10 setup.

This works nicely, but I would still like to get to the bottom of why the
FFI doesn't work for this. So I've made all the code available on
https://github.com/StewMacLean/Bonjour. You can either download a
preloaded image/changes or use Metacello to download and install into a
fresh P10 image.

Once downloaded, it will select the openApp for the command line interface
to run. To run the library interface you need to do the same thing, in that
class - please refer to the read me and browse the code.

I'd really appreciate any help I can get to get this working. I think it
would make a great demonstration app for FFI usage once running. Please
sing out with any questions etc.

Thanks!

Stew MacLean

Hi Esteban, That is a very good point! Please see https://github.com/StewMacLean/Bonjour/blob/master/README.md for version two of the readme that includes some screenshots etc. If anyone can make this work, you can! (Thanks again for the Pango api help). I'm so curious as to what the problem is. I've tried all sorts of combinations! Cheers, Stew On Wed, May 11, 2022 at 8:52 PM Esteban Lorenzano <estebanlm@netc.eu> wrote: > Hi, Steward, > > I do not have my mac around right now, but... > it would help if you put also some code on how you expect the thing to > work and what you expect to happen :) > > Esteban > > On May 11 2022, at 3:38 am, Stewart MacLean <stewart@xtra.co.nz> wrote: > > Ok, after bashing my head against the Spinning Wheel of Death for ages > trying to use FFI to interface to the Bonjour service discovery library, > I've done it another way using essentially the same design framework, but > scraping the command line output from dns-sd with the help of OSSubProcess. > This is on a MacOS/M1/Monterey, Pharo 10 setup. > > This works nicely, but I would still like to get to the bottom of why the > FFI doesn't work for this. So I've made all the code available on > https://github.com/StewMacLean/Bonjour. You can either download a > preloaded image/changes or use Metacello to download and install into a > fresh P10 image. > > Once downloaded, it will select the openApp for the command line interface > to run. To run the library interface you need to do the same thing, in that > class - please refer to the read me and browse the code. > > I'd really appreciate any help I can get to get this working. I think it > would make a great demonstration app for FFI usage once running. Please > sing out with any questions etc. > > Thanks! > > Stew MacLean > >
JM
Jesus Mari Aguirre
Sun, May 15, 2022 2:40 PM

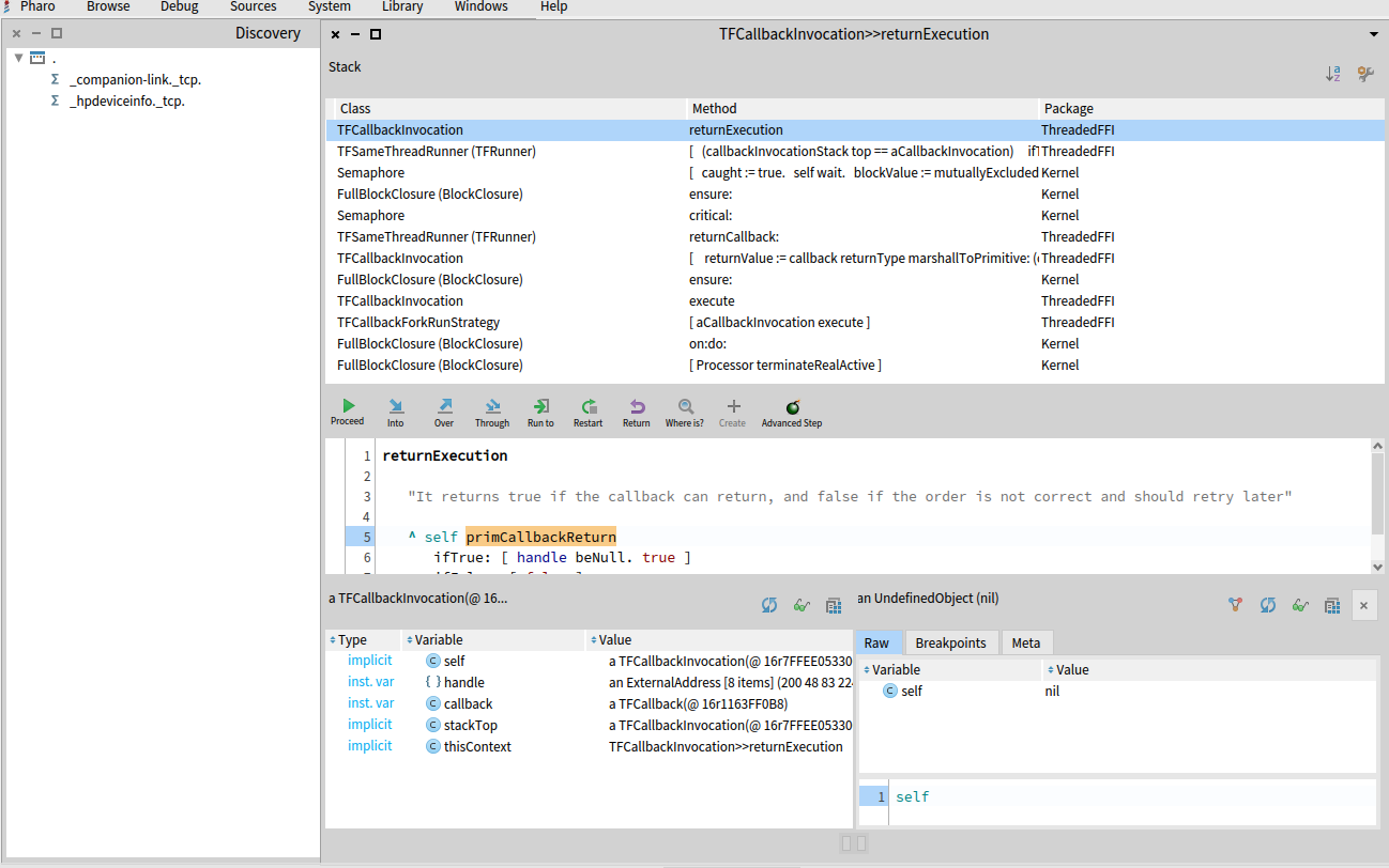
I've been trying to help but I can make it work, so sorry...
I changed sdRef by several options (you have an ExternalAddress, firstly I
changed by DNSServiceRef externalNew pointer, and getHandle but nothing
changed)
Pharo gets hanged after the execution of the first callback defined at
#browseServicesOf:
[image: Captura de pantalla 2022-05-15 a las 16.30.44.png]

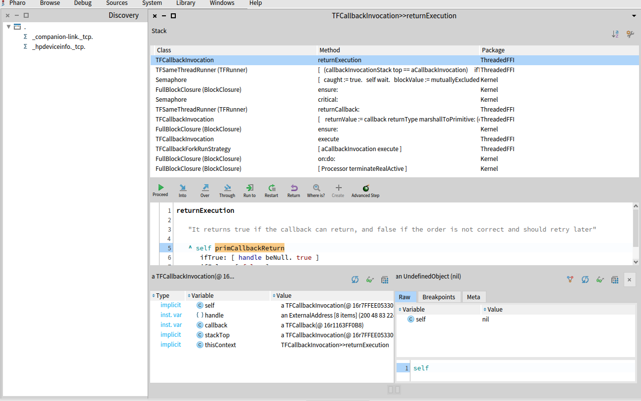
I've tried to modify the signature to return void (end remove the last nil
inside the callback block)
[image: Captura de pantalla 2022-05-15 a las 16.30.29.png]

Pharo dies executing the primitive primCallcackReturn

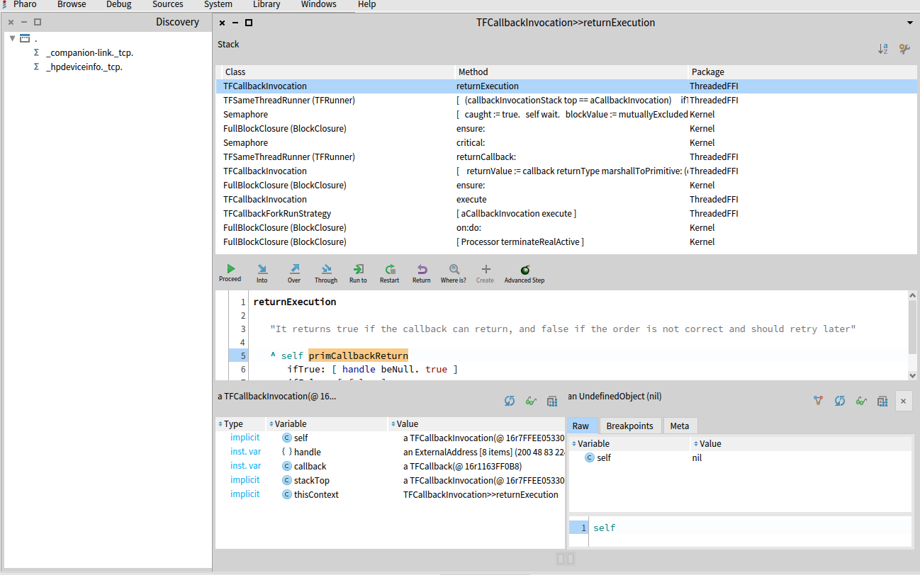
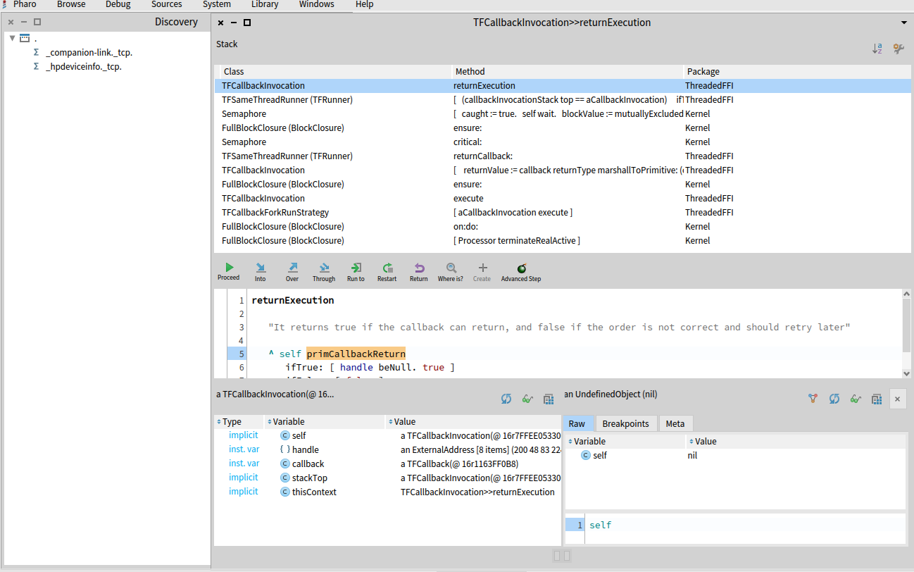
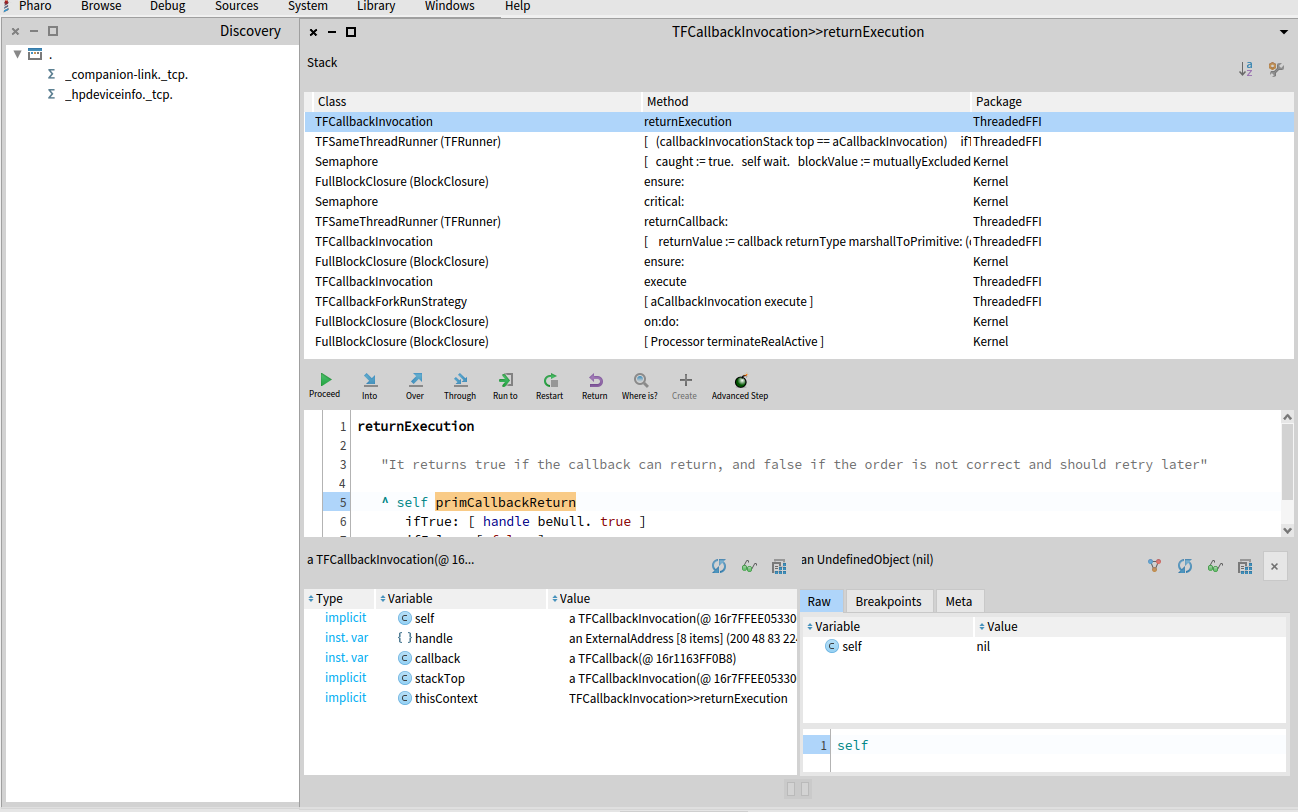
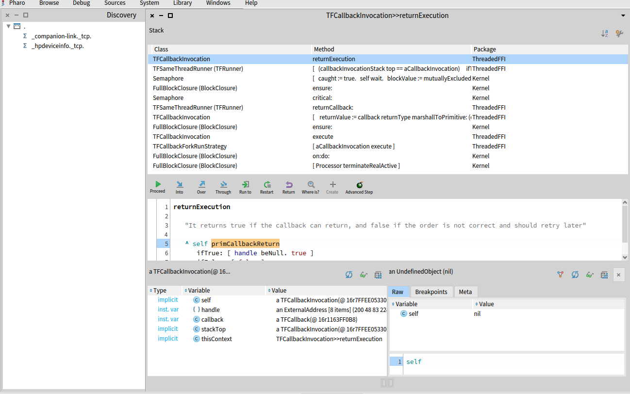
[image: Captura de pantalla 2022-05-15 a las 16.27.35.png]

I hope it helps you in any way

On Sun, May 15, 2022 at 2:52 AM Stewart MacLean stewart@xtra.co.nz wrote:

Hi Esteban,

That is a very good point!

Please see https://github.com/StewMacLean/Bonjour/blob/master/README.md
for version two of the readme that includes some screenshots etc.

If anyone can make this work, you can! (Thanks again for the Pango api
help).

I'm so curious as to what the problem is. I've tried all sorts of
combinations!

Cheers,

Stew

On Wed, May 11, 2022 at 8:52 PM Esteban Lorenzano estebanlm@netc.eu
wrote:

Hi, Steward,

I do not have my mac around right now, but...
it would help if you put also some code on how you expect the thing to
work and what you expect to happen :)

Esteban

On May 11 2022, at 3:38 am, Stewart MacLean stewart@xtra.co.nz wrote:

Ok, after bashing my head against the Spinning Wheel of Death for ages
trying to use FFI to interface to the Bonjour service discovery library,
I've done it another way using essentially the same design framework, but
scraping the command line output from dns-sd with the help of OSSubProcess.
This is on a MacOS/M1/Monterey, Pharo 10 setup.

This works nicely, but I would still like to get to the bottom of why the
FFI doesn't work for this. So I've made all the code available on
https://github.com/StewMacLean/Bonjour. You can either download a
preloaded image/changes or use Metacello to download and install into a
fresh P10 image.

Once downloaded, it will select the openApp for the command line
interface to run. To run the library interface you need to do the same
thing, in that class - please refer to the read me and browse the code.

I'd really appreciate any help I can get to get this working. I think it
would make a great demonstration app for FFI usage once running. Please
sing out with any questions etc.

Thanks!

Stew MacLean

I've been trying to help but I can make it work, so sorry... I changed sdRef by several options (you have an ExternalAddress, firstly I changed by DNSServiceRef externalNew pointer, and getHandle but nothing changed) Pharo gets hanged after the execution of the first callback defined at #browseServicesOf: [image: Captura de pantalla 2022-05-15 a las 16.30.44.png] I've tried to modify the signature to return void (end remove the last nil inside the callback block) [image: Captura de pantalla 2022-05-15 a las 16.30.29.png] Pharo dies executing the primitive primCallcackReturn [image: Captura de pantalla 2022-05-15 a las 16.27.35.png] I hope it helps you in any way On Sun, May 15, 2022 at 2:52 AM Stewart MacLean <stewart@xtra.co.nz> wrote: > Hi Esteban, > > That is a very good point! > > Please see https://github.com/StewMacLean/Bonjour/blob/master/README.md > for version two of the readme that includes some screenshots etc. > > If anyone can make this work, you can! (Thanks again for the Pango api > help). > > I'm so curious as to what the problem is. I've tried all sorts of > combinations! > > Cheers, > > Stew > > On Wed, May 11, 2022 at 8:52 PM Esteban Lorenzano <estebanlm@netc.eu> > wrote: > >> Hi, Steward, >> >> I do not have my mac around right now, but... >> it would help if you put also some code on how you expect the thing to >> work and what you expect to happen :) >> >> Esteban >> >> On May 11 2022, at 3:38 am, Stewart MacLean <stewart@xtra.co.nz> wrote: >> >> Ok, after bashing my head against the Spinning Wheel of Death for ages >> trying to use FFI to interface to the Bonjour service discovery library, >> I've done it another way using essentially the same design framework, but >> scraping the command line output from dns-sd with the help of OSSubProcess. >> This is on a MacOS/M1/Monterey, Pharo 10 setup. >> >> This works nicely, but I would still like to get to the bottom of why the >> FFI doesn't work for this. So I've made all the code available on >> https://github.com/StewMacLean/Bonjour. You can either download a >> preloaded image/changes or use Metacello to download and install into a >> fresh P10 image. >> >> Once downloaded, it will select the openApp for the command line >> interface to run. To run the library interface you need to do the same >> thing, in that class - please refer to the read me and browse the code. >> >> I'd really appreciate any help I can get to get this working. I think it >> would make a great demonstration app for FFI usage once running. Please >> sing out with any questions etc. >> >> Thanks! >> >> Stew MacLean >> >>
JM
Jesus Mari Aguirre
Sun, May 15, 2022 2:41 PM

sorry... I can not!

On Sun, May 15, 2022 at 4:40 PM Jesus Mari Aguirre jmariaguirre@gmail.com
wrote:

I've been trying to help but I can make it work, so sorry...
I changed sdRef by several options (you have an ExternalAddress, firstly I
changed by DNSServiceRef externalNew pointer, and getHandle but nothing
changed)
Pharo gets hanged after the execution of the first callback defined at
#browseServicesOf:
[image: Captura de pantalla 2022-05-15 a las 16.30.44.png]

I've tried to modify the signature to return void (end remove the last nil
inside the callback block)
[image: Captura de pantalla 2022-05-15 a las 16.30.29.png]

Pharo dies executing the primitive primCallcackReturn

[image: Captura de pantalla 2022-05-15 a las 16.27.35.png]

I hope it helps you in any way

On Sun, May 15, 2022 at 2:52 AM Stewart MacLean stewart@xtra.co.nz
wrote:

Hi Esteban,

That is a very good point!

Please see https://github.com/StewMacLean/Bonjour/blob/master/README.md
for version two of the readme that includes some screenshots etc.

If anyone can make this work, you can! (Thanks again for the Pango api
help).

I'm so curious as to what the problem is. I've tried all sorts of
combinations!

Cheers,

Stew

On Wed, May 11, 2022 at 8:52 PM Esteban Lorenzano estebanlm@netc.eu
wrote:

Hi, Steward,

I do not have my mac around right now, but...
it would help if you put also some code on how you expect the thing to
work and what you expect to happen :)

Esteban

On May 11 2022, at 3:38 am, Stewart MacLean stewart@xtra.co.nz wrote:

Ok, after bashing my head against the Spinning Wheel of Death for ages
trying to use FFI to interface to the Bonjour service discovery library,
I've done it another way using essentially the same design framework, but
scraping the command line output from dns-sd with the help of OSSubProcess.
This is on a MacOS/M1/Monterey, Pharo 10 setup.

This works nicely, but I would still like to get to the bottom of why
the FFI doesn't work for this. So I've made all the code available on
https://github.com/StewMacLean/Bonjour. You can either download a
preloaded image/changes or use Metacello to download and install into a
fresh P10 image.

Once downloaded, it will select the openApp for the command line
interface to run. To run the library interface you need to do the same
thing, in that class - please refer to the read me and browse the code.

I'd really appreciate any help I can get to get this working. I think it
would make a great demonstration app for FFI usage once running. Please
sing out with any questions etc.

Thanks!

Stew MacLean

sorry... I can not! On Sun, May 15, 2022 at 4:40 PM Jesus Mari Aguirre <jmariaguirre@gmail.com> wrote: > I've been trying to help but I can make it work, so sorry... > I changed sdRef by several options (you have an ExternalAddress, firstly I > changed by DNSServiceRef externalNew pointer, and getHandle but nothing > changed) > Pharo gets hanged after the execution of the first callback defined at > #browseServicesOf: > [image: Captura de pantalla 2022-05-15 a las 16.30.44.png] > > I've tried to modify the signature to return void (end remove the last nil > inside the callback block) > [image: Captura de pantalla 2022-05-15 a las 16.30.29.png] > > Pharo dies executing the primitive primCallcackReturn > > [image: Captura de pantalla 2022-05-15 a las 16.27.35.png] > > I hope it helps you in any way > > > On Sun, May 15, 2022 at 2:52 AM Stewart MacLean <stewart@xtra.co.nz> > wrote: > >> Hi Esteban, >> >> That is a very good point! >> >> Please see https://github.com/StewMacLean/Bonjour/blob/master/README.md >> for version two of the readme that includes some screenshots etc. >> >> If anyone can make this work, you can! (Thanks again for the Pango api >> help). >> >> I'm so curious as to what the problem is. I've tried all sorts of >> combinations! >> >> Cheers, >> >> Stew >> >> On Wed, May 11, 2022 at 8:52 PM Esteban Lorenzano <estebanlm@netc.eu> >> wrote: >> >>> Hi, Steward, >>> >>> I do not have my mac around right now, but... >>> it would help if you put also some code on how you expect the thing to >>> work and what you expect to happen :) >>> >>> Esteban >>> >>> On May 11 2022, at 3:38 am, Stewart MacLean <stewart@xtra.co.nz> wrote: >>> >>> Ok, after bashing my head against the Spinning Wheel of Death for ages >>> trying to use FFI to interface to the Bonjour service discovery library, >>> I've done it another way using essentially the same design framework, but >>> scraping the command line output from dns-sd with the help of OSSubProcess. >>> This is on a MacOS/M1/Monterey, Pharo 10 setup. >>> >>> This works nicely, but I would still like to get to the bottom of why >>> the FFI doesn't work for this. So I've made all the code available on >>> https://github.com/StewMacLean/Bonjour. You can either download a >>> preloaded image/changes or use Metacello to download and install into a >>> fresh P10 image. >>> >>> Once downloaded, it will select the openApp for the command line >>> interface to run. To run the library interface you need to do the same >>> thing, in that class - please refer to the read me and browse the code. >>> >>> I'd really appreciate any help I can get to get this working. I think it >>> would make a great demonstration app for FFI usage once running. Please >>> sing out with any questions etc. >>> >>> Thanks! >>> >>> Stew MacLean >>> >>>
SM
Stewart MacLean
Sun, May 15, 2022 8:36 PM

Hi Jesus,

Thank you for giving it a go!

This is pretty much what I have been experiencing - all very difficult to
troubleshoot unless you really know what you're doing at this level. Which
I don't!

Thanks again!

Stewart

On Mon, May 16, 2022 at 2:41 AM Jesus Mari Aguirre jmariaguirre@gmail.com
wrote:

sorry... I can not!

On Sun, May 15, 2022 at 4:40 PM Jesus Mari Aguirre jmariaguirre@gmail.com
wrote:

I've been trying to help but I can make it work, so sorry...
I changed sdRef by several options (you have an ExternalAddress, firstly
I changed by DNSServiceRef externalNew pointer, and getHandle but nothing
changed)
Pharo gets hanged after the execution of the first callback defined at
#browseServicesOf:
[image: Captura de pantalla 2022-05-15 a las 16.30.44.png]

I've tried to modify the signature to return void (end remove the last
nil inside the callback block)
[image: Captura de pantalla 2022-05-15 a las 16.30.29.png]

Pharo dies executing the primitive primCallcackReturn

[image: Captura de pantalla 2022-05-15 a las 16.27.35.png]

I hope it helps you in any way

On Sun, May 15, 2022 at 2:52 AM Stewart MacLean stewart@xtra.co.nz
wrote:

Hi Esteban,

That is a very good point!

Please see https://github.com/StewMacLean/Bonjour/blob/master/README.md
for version two of the readme that includes some screenshots etc.

If anyone can make this work, you can! (Thanks again for the Pango api
help).

I'm so curious as to what the problem is. I've tried all sorts of
combinations!

Cheers,

Stew

On Wed, May 11, 2022 at 8:52 PM Esteban Lorenzano estebanlm@netc.eu
wrote:

Hi, Steward,

I do not have my mac around right now, but...
it would help if you put also some code on how you expect the thing to
work and what you expect to happen :)

Esteban

On May 11 2022, at 3:38 am, Stewart MacLean stewart@xtra.co.nz wrote:

Ok, after bashing my head against the Spinning Wheel of Death for ages
trying to use FFI to interface to the Bonjour service discovery library,
I've done it another way using essentially the same design framework, but
scraping the command line output from dns-sd with the help of OSSubProcess.
This is on a MacOS/M1/Monterey, Pharo 10 setup.

This works nicely, but I would still like to get to the bottom of why
the FFI doesn't work for this. So I've made all the code available on
https://github.com/StewMacLean/Bonjour. You can either download a
preloaded image/changes or use Metacello to download and install into a
fresh P10 image.

Once downloaded, it will select the openApp for the command line
interface to run. To run the library interface you need to do the same
thing, in that class - please refer to the read me and browse the code.

I'd really appreciate any help I can get to get this working. I think
it would make a great demonstration app for FFI usage once running. Please
sing out with any questions etc.

Thanks!

Stew MacLean

Hi Jesus, Thank you for giving it a go! This is pretty much what I have been experiencing - all very difficult to troubleshoot unless you really know what you're doing at this level. Which I don't! Thanks again! Stewart On Mon, May 16, 2022 at 2:41 AM Jesus Mari Aguirre <jmariaguirre@gmail.com> wrote: > sorry... I can not! > > On Sun, May 15, 2022 at 4:40 PM Jesus Mari Aguirre <jmariaguirre@gmail.com> > wrote: > >> I've been trying to help but I can make it work, so sorry... >> I changed sdRef by several options (you have an ExternalAddress, firstly >> I changed by DNSServiceRef externalNew pointer, and getHandle but nothing >> changed) >> Pharo gets hanged after the execution of the first callback defined at >> #browseServicesOf: >> [image: Captura de pantalla 2022-05-15 a las 16.30.44.png] >> >> I've tried to modify the signature to return void (end remove the last >> nil inside the callback block) >> [image: Captura de pantalla 2022-05-15 a las 16.30.29.png] >> >> Pharo dies executing the primitive primCallcackReturn >> >> [image: Captura de pantalla 2022-05-15 a las 16.27.35.png] >> >> I hope it helps you in any way >> >> >> On Sun, May 15, 2022 at 2:52 AM Stewart MacLean <stewart@xtra.co.nz> >> wrote: >> >>> Hi Esteban, >>> >>> That is a very good point! >>> >>> Please see https://github.com/StewMacLean/Bonjour/blob/master/README.md >>> for version two of the readme that includes some screenshots etc. >>> >>> If anyone can make this work, you can! (Thanks again for the Pango api >>> help). >>> >>> I'm so curious as to what the problem is. I've tried all sorts of >>> combinations! >>> >>> Cheers, >>> >>> Stew >>> >>> On Wed, May 11, 2022 at 8:52 PM Esteban Lorenzano <estebanlm@netc.eu> >>> wrote: >>> >>>> Hi, Steward, >>>> >>>> I do not have my mac around right now, but... >>>> it would help if you put also some code on how you expect the thing to >>>> work and what you expect to happen :) >>>> >>>> Esteban >>>> >>>> On May 11 2022, at 3:38 am, Stewart MacLean <stewart@xtra.co.nz> wrote: >>>> >>>> Ok, after bashing my head against the Spinning Wheel of Death for ages >>>> trying to use FFI to interface to the Bonjour service discovery library, >>>> I've done it another way using essentially the same design framework, but >>>> scraping the command line output from dns-sd with the help of OSSubProcess. >>>> This is on a MacOS/M1/Monterey, Pharo 10 setup. >>>> >>>> This works nicely, but I would still like to get to the bottom of why >>>> the FFI doesn't work for this. So I've made all the code available on >>>> https://github.com/StewMacLean/Bonjour. You can either download a >>>> preloaded image/changes or use Metacello to download and install into a >>>> fresh P10 image. >>>> >>>> Once downloaded, it will select the openApp for the command line >>>> interface to run. To run the library interface you need to do the same >>>> thing, in that class - please refer to the read me and browse the code. >>>> >>>> I'd really appreciate any help I can get to get this working. I think >>>> it would make a great demonstration app for FFI usage once running. Please >>>> sing out with any questions etc. >>>> >>>> Thanks! >>>> >>>> Stew MacLean >>>> >>>>
YC
Yanni Chiu
Sun, May 15, 2022 9:18 PM

One thing I usually try in these situations is to dump the environment
variables, then sort and compare for clues as to why one way works but not
the other.

On Sun, May 15, 2022 at 4:37 PM Stewart MacLean stewart@xtra.co.nz wrote:

Hi Jesus,

Thank you for giving it a go!

This is pretty much what I have been experiencing - all very difficult to
troubleshoot unless you really know what you're doing at this level. Which
I don't!

Thanks again!

Stewart

On Mon, May 16, 2022 at 2:41 AM Jesus Mari Aguirre jmariaguirre@gmail.com
wrote:

sorry... I can not!

On Sun, May 15, 2022 at 4:40 PM Jesus Mari Aguirre <
jmariaguirre@gmail.com> wrote:

I've been trying to help but I can make it work, so sorry...
I changed sdRef by several options (you have an ExternalAddress, firstly
I changed by DNSServiceRef externalNew pointer, and getHandle but nothing
changed)
Pharo gets hanged after the execution of the first callback defined at
#browseServicesOf:
[image: Captura de pantalla 2022-05-15 a las 16.30.44.png]

I've tried to modify the signature to return void (end remove the last
nil inside the callback block)
[image: Captura de pantalla 2022-05-15 a las 16.30.29.png]

Pharo dies executing the primitive primCallcackReturn

[image: Captura de pantalla 2022-05-15 a las 16.27.35.png]

I hope it helps you in any way

On Sun, May 15, 2022 at 2:52 AM Stewart MacLean stewart@xtra.co.nz
wrote:

Hi Esteban,

That is a very good point!

Please see https://github.com/StewMacLean/Bonjour/blob/master/README.md
for version two of the readme that includes some screenshots etc.

If anyone can make this work, you can! (Thanks again for the Pango api
help).

I'm so curious as to what the problem is. I've tried all sorts of
combinations!

Cheers,

Stew

On Wed, May 11, 2022 at 8:52 PM Esteban Lorenzano estebanlm@netc.eu
wrote:

Hi, Steward,

I do not have my mac around right now, but...
it would help if you put also some code on how you expect the thing to
work and what you expect to happen :)

Esteban

On May 11 2022, at 3:38 am, Stewart MacLean stewart@xtra.co.nz
wrote:

Ok, after bashing my head against the Spinning Wheel of Death for ages
trying to use FFI to interface to the Bonjour service discovery library,
I've done it another way using essentially the same design framework, but
scraping the command line output from dns-sd with the help of OSSubProcess.
This is on a MacOS/M1/Monterey, Pharo 10 setup.

This works nicely, but I would still like to get to the bottom of why
the FFI doesn't work for this. So I've made all the code available on
https://github.com/StewMacLean/Bonjour. You can either download a
preloaded image/changes or use Metacello to download and install into a
fresh P10 image.

Once downloaded, it will select the openApp for the command line
interface to run. To run the library interface you need to do the same
thing, in that class - please refer to the read me and browse the code.

I'd really appreciate any help I can get to get this working. I think
it would make a great demonstration app for FFI usage once running. Please
sing out with any questions etc.

Thanks!

Stew MacLean

One thing I usually try in these situations is to dump the environment variables, then sort and compare for clues as to why one way works but not the other. On Sun, May 15, 2022 at 4:37 PM Stewart MacLean <stewart@xtra.co.nz> wrote: > Hi Jesus, > > Thank you for giving it a go! > > This is pretty much what I have been experiencing - all very difficult to > troubleshoot unless you really know what you're doing at this level. Which > I don't! > > Thanks again! > > Stewart > > On Mon, May 16, 2022 at 2:41 AM Jesus Mari Aguirre <jmariaguirre@gmail.com> > wrote: > >> sorry... I can not! >> >> On Sun, May 15, 2022 at 4:40 PM Jesus Mari Aguirre < >> jmariaguirre@gmail.com> wrote: >> >>> I've been trying to help but I can make it work, so sorry... >>> I changed sdRef by several options (you have an ExternalAddress, firstly >>> I changed by DNSServiceRef externalNew pointer, and getHandle but nothing >>> changed) >>> Pharo gets hanged after the execution of the first callback defined at >>> #browseServicesOf: >>> [image: Captura de pantalla 2022-05-15 a las 16.30.44.png] >>> >>> I've tried to modify the signature to return void (end remove the last >>> nil inside the callback block) >>> [image: Captura de pantalla 2022-05-15 a las 16.30.29.png] >>> >>> Pharo dies executing the primitive primCallcackReturn >>> >>> [image: Captura de pantalla 2022-05-15 a las 16.27.35.png] >>> >>> I hope it helps you in any way >>> >>> >>> On Sun, May 15, 2022 at 2:52 AM Stewart MacLean <stewart@xtra.co.nz> >>> wrote: >>> >>>> Hi Esteban, >>>> >>>> That is a very good point! >>>> >>>> Please see https://github.com/StewMacLean/Bonjour/blob/master/README.md >>>> for version two of the readme that includes some screenshots etc. >>>> >>>> If anyone can make this work, you can! (Thanks again for the Pango api >>>> help). >>>> >>>> I'm so curious as to what the problem is. I've tried all sorts of >>>> combinations! >>>> >>>> Cheers, >>>> >>>> Stew >>>> >>>> On Wed, May 11, 2022 at 8:52 PM Esteban Lorenzano <estebanlm@netc.eu> >>>> wrote: >>>> >>>>> Hi, Steward, >>>>> >>>>> I do not have my mac around right now, but... >>>>> it would help if you put also some code on how you expect the thing to >>>>> work and what you expect to happen :) >>>>> >>>>> Esteban >>>>> >>>>> On May 11 2022, at 3:38 am, Stewart MacLean <stewart@xtra.co.nz> >>>>> wrote: >>>>> >>>>> Ok, after bashing my head against the Spinning Wheel of Death for ages >>>>> trying to use FFI to interface to the Bonjour service discovery library, >>>>> I've done it another way using essentially the same design framework, but >>>>> scraping the command line output from dns-sd with the help of OSSubProcess. >>>>> This is on a MacOS/M1/Monterey, Pharo 10 setup. >>>>> >>>>> This works nicely, but I would still like to get to the bottom of why >>>>> the FFI doesn't work for this. So I've made all the code available on >>>>> https://github.com/StewMacLean/Bonjour. You can either download a >>>>> preloaded image/changes or use Metacello to download and install into a >>>>> fresh P10 image. >>>>> >>>>> Once downloaded, it will select the openApp for the command line >>>>> interface to run. To run the library interface you need to do the same >>>>> thing, in that class - please refer to the read me and browse the code. >>>>> >>>>> I'd really appreciate any help I can get to get this working. I think >>>>> it would make a great demonstration app for FFI usage once running. Please >>>>> sing out with any questions etc. >>>>> >>>>> Thanks! >>>>> >>>>> Stew MacLean >>>>> >>>>>
SM
Stewart MacLean
Sun, May 15, 2022 10:22 PM

Thanks for this suggestion Yanni.

When you say "dump the environment variables", how do you go about doing
that?

Cheers,

Stewart

On Mon, May 16, 2022 at 9:18 AM Yanni Chiu yannix7db@gmail.com wrote:

One thing I usually try in these situations is to dump the environment
variables, then sort and compare for clues as to why one way works but not
the other.

On Sun, May 15, 2022 at 4:37 PM Stewart MacLean stewart@xtra.co.nz
wrote:

Hi Jesus,

Thank you for giving it a go!

This is pretty much what I have been experiencing - all very difficult to
troubleshoot unless you really know what you're doing at this level. Which
I don't!

Thanks again!

Stewart

On Mon, May 16, 2022 at 2:41 AM Jesus Mari Aguirre <
jmariaguirre@gmail.com> wrote:

sorry... I can not!

On Sun, May 15, 2022 at 4:40 PM Jesus Mari Aguirre <
jmariaguirre@gmail.com> wrote:

I've been trying to help but I can make it work, so sorry...
I changed sdRef by several options (you have an ExternalAddress,
firstly I changed by DNSServiceRef externalNew pointer, and getHandle but
nothing changed)
Pharo gets hanged after the execution of the first callback defined at
#browseServicesOf:
[image: Captura de pantalla 2022-05-15 a las 16.30.44.png]

I've tried to modify the signature to return void (end remove the last
nil inside the callback block)
[image: Captura de pantalla 2022-05-15 a las 16.30.29.png]

Pharo dies executing the primitive primCallcackReturn

[image: Captura de pantalla 2022-05-15 a las 16.27.35.png]

I hope it helps you in any way

On Sun, May 15, 2022 at 2:52 AM Stewart MacLean stewart@xtra.co.nz
wrote:

Hi Esteban,

That is a very good point!

Please see
https://github.com/StewMacLean/Bonjour/blob/master/README.md for
version two of the readme that includes some screenshots etc.

If anyone can make this work, you can! (Thanks again for the Pango api
help).

I'm so curious as to what the problem is. I've tried all sorts of
combinations!

Cheers,

Stew

On Wed, May 11, 2022 at 8:52 PM Esteban Lorenzano estebanlm@netc.eu
wrote:

Hi, Steward,

I do not have my mac around right now, but...
it would help if you put also some code on how you expect the thing
to work and what you expect to happen :)

Esteban

On May 11 2022, at 3:38 am, Stewart MacLean stewart@xtra.co.nz
wrote:

Ok, after bashing my head against the Spinning Wheel of Death for
ages trying to use FFI to interface to the Bonjour service discovery
library, I've done it another way using essentially the same design
framework, but scraping the command line output from dns-sd with the help
of OSSubProcess. This is on a MacOS/M1/Monterey, Pharo 10 setup.

This works nicely, but I would still like to get to the bottom of why
the FFI doesn't work for this. So I've made all the code available on
https://github.com/StewMacLean/Bonjour. You can either download a
preloaded image/changes or use Metacello to download and install into a
fresh P10 image.

Once downloaded, it will select the openApp for the command line
interface to run. To run the library interface you need to do the same
thing, in that class - please refer to the read me and browse the code.

I'd really appreciate any help I can get to get this working. I think
it would make a great demonstration app for FFI usage once running. Please
sing out with any questions etc.

Thanks!

Stew MacLean

Thanks for this suggestion Yanni. When you say "dump the environment variables", how do you go about doing that? Cheers, Stewart On Mon, May 16, 2022 at 9:18 AM Yanni Chiu <yannix7db@gmail.com> wrote: > One thing I usually try in these situations is to dump the environment > variables, then sort and compare for clues as to why one way works but not > the other. > > On Sun, May 15, 2022 at 4:37 PM Stewart MacLean <stewart@xtra.co.nz> > wrote: > >> Hi Jesus, >> >> Thank you for giving it a go! >> >> This is pretty much what I have been experiencing - all very difficult to >> troubleshoot unless you really know what you're doing at this level. Which >> I don't! >> >> Thanks again! >> >> Stewart >> >> On Mon, May 16, 2022 at 2:41 AM Jesus Mari Aguirre < >> jmariaguirre@gmail.com> wrote: >> >>> sorry... I can not! >>> >>> On Sun, May 15, 2022 at 4:40 PM Jesus Mari Aguirre < >>> jmariaguirre@gmail.com> wrote: >>> >>>> I've been trying to help but I can make it work, so sorry... >>>> I changed sdRef by several options (you have an ExternalAddress, >>>> firstly I changed by DNSServiceRef externalNew pointer, and getHandle but >>>> nothing changed) >>>> Pharo gets hanged after the execution of the first callback defined at >>>> #browseServicesOf: >>>> [image: Captura de pantalla 2022-05-15 a las 16.30.44.png] >>>> >>>> I've tried to modify the signature to return void (end remove the last >>>> nil inside the callback block) >>>> [image: Captura de pantalla 2022-05-15 a las 16.30.29.png] >>>> >>>> Pharo dies executing the primitive primCallcackReturn >>>> >>>> [image: Captura de pantalla 2022-05-15 a las 16.27.35.png] >>>> >>>> I hope it helps you in any way >>>> >>>> >>>> On Sun, May 15, 2022 at 2:52 AM Stewart MacLean <stewart@xtra.co.nz> >>>> wrote: >>>> >>>>> Hi Esteban, >>>>> >>>>> That is a very good point! >>>>> >>>>> Please see >>>>> https://github.com/StewMacLean/Bonjour/blob/master/README.md for >>>>> version two of the readme that includes some screenshots etc. >>>>> >>>>> If anyone can make this work, you can! (Thanks again for the Pango api >>>>> help). >>>>> >>>>> I'm so curious as to what the problem is. I've tried all sorts of >>>>> combinations! >>>>> >>>>> Cheers, >>>>> >>>>> Stew >>>>> >>>>> On Wed, May 11, 2022 at 8:52 PM Esteban Lorenzano <estebanlm@netc.eu> >>>>> wrote: >>>>> >>>>>> Hi, Steward, >>>>>> >>>>>> I do not have my mac around right now, but... >>>>>> it would help if you put also some code on how you expect the thing >>>>>> to work and what you expect to happen :) >>>>>> >>>>>> Esteban >>>>>> >>>>>> On May 11 2022, at 3:38 am, Stewart MacLean <stewart@xtra.co.nz> >>>>>> wrote: >>>>>> >>>>>> Ok, after bashing my head against the Spinning Wheel of Death for >>>>>> ages trying to use FFI to interface to the Bonjour service discovery >>>>>> library, I've done it another way using essentially the same design >>>>>> framework, but scraping the command line output from dns-sd with the help >>>>>> of OSSubProcess. This is on a MacOS/M1/Monterey, Pharo 10 setup. >>>>>> >>>>>> This works nicely, but I would still like to get to the bottom of why >>>>>> the FFI doesn't work for this. So I've made all the code available on >>>>>> https://github.com/StewMacLean/Bonjour. You can either download a >>>>>> preloaded image/changes or use Metacello to download and install into a >>>>>> fresh P10 image. >>>>>> >>>>>> Once downloaded, it will select the openApp for the command line >>>>>> interface to run. To run the library interface you need to do the same >>>>>> thing, in that class - please refer to the read me and browse the code. >>>>>> >>>>>> I'd really appreciate any help I can get to get this working. I think >>>>>> it would make a great demonstration app for FFI usage once running. Please >>>>>> sing out with any questions etc. >>>>>> >>>>>> Thanks! >>>>>> >>>>>> Stew MacLean >>>>>> >>>>>>
YC
Yanni Chiu
Mon, May 16, 2022 1:37 PM

From Pharo, fork a shell to run something like “env > /top/emphatic.txt”.
Or capture studio in Pharo, instead of writing to a temp file. It could be
that a fork’ed shell has a different environment than used by FFI. In that
case the env vars may already be available through methods in the image.

For the env that runs Bonjour successfully, run the “env” somewhere in the
script that starts that server. Again, it is possible to have different
environments, but most likely the environment is inherited, so is the same.
HTH

On Sun, May 15, 2022 at 6:23 PM Stewart MacLean stewart@xtra.co.nz wrote:

Thanks for this suggestion Yanni.

When you say "dump the environment variables", how do you go about doing
that?

Cheers,

Stewart

On Mon, May 16, 2022 at 9:18 AM Yanni Chiu yannix7db@gmail.com wrote:

One thing I usually try in these situations is to dump the environment
variables, then sort and compare for clues as to why one way works but not
the other.

On Sun, May 15, 2022 at 4:37 PM Stewart MacLean stewart@xtra.co.nz
wrote:

Hi Jesus,

Thank you for giving it a go!

This is pretty much what I have been experiencing - all very difficult
to troubleshoot unless you really know what you're doing at this level.
Which I don't!

Thanks again!

Stewart

On Mon, May 16, 2022 at 2:41 AM Jesus Mari Aguirre <
jmariaguirre@gmail.com> wrote:

sorry... I can not!

On Sun, May 15, 2022 at 4:40 PM Jesus Mari Aguirre <
jmariaguirre@gmail.com> wrote:

I've been trying to help but I can make it work, so sorry...
I changed sdRef by several options (you have an ExternalAddress,
firstly I changed by DNSServiceRef externalNew pointer, and getHandle but
nothing changed)
Pharo gets hanged after the execution of the first callback defined at
#browseServicesOf:
[image: Captura de pantalla 2022-05-15 a las 16.30.44.png]

I've tried to modify the signature to return void (end remove the last
nil inside the callback block)
[image: Captura de pantalla 2022-05-15 a las 16.30.29.png]

Pharo dies executing the primitive primCallcackReturn

[image: Captura de pantalla 2022-05-15 a las 16.27.35.png]

I hope it helps you in any way

On Sun, May 15, 2022 at 2:52 AM Stewart MacLean stewart@xtra.co.nz
wrote:

Hi Esteban,

That is a very good point!

Please see
https://github.com/StewMacLean/Bonjour/blob/master/README.md for
version two of the readme that includes some screenshots etc.

If anyone can make this work, you can! (Thanks again for the Pango
api help).

I'm so curious as to what the problem is. I've tried all sorts of
combinations!

Cheers,

Stew

On Wed, May 11, 2022 at 8:52 PM Esteban Lorenzano estebanlm@netc.eu
wrote:

Hi, Steward,

I do not have my mac around right now, but...
it would help if you put also some code on how you expect the thing
to work and what you expect to happen :)

Esteban

On May 11 2022, at 3:38 am, Stewart MacLean stewart@xtra.co.nz
wrote:

Ok, after bashing my head against the Spinning Wheel of Death for
ages trying to use FFI to interface to the Bonjour service discovery
library, I've done it another way using essentially the same design
framework, but scraping the command line output from dns-sd with the help
of OSSubProcess. This is on a MacOS/M1/Monterey, Pharo 10 setup.

This works nicely, but I would still like to get to the bottom of
why the FFI doesn't work for this. So I've made all the code available on
https://github.com/StewMacLean/Bonjour. You can either download a
preloaded image/changes or use Metacello to download and install into a
fresh P10 image.

Once downloaded, it will select the openApp for the command line
interface to run. To run the library interface you need to do the same
thing, in that class - please refer to the read me and browse the code.

I'd really appreciate any help I can get to get this working. I
think it would make a great demonstration app for FFI usage once running.
Please sing out with any questions etc.

Thanks!

Stew MacLean

From Pharo, fork a shell to run something like “env > /top/emphatic.txt”. Or capture studio in Pharo, instead of writing to a temp file. It could be that a fork’ed shell has a different environment than used by FFI. In that case the env vars may already be available through methods in the image. For the env that runs Bonjour successfully, run the “env” somewhere in the script that starts that server. Again, it is possible to have different environments, but most likely the environment is inherited, so is the same. HTH On Sun, May 15, 2022 at 6:23 PM Stewart MacLean <stewart@xtra.co.nz> wrote: > Thanks for this suggestion Yanni. > > When you say "dump the environment variables", how do you go about doing > that? > > Cheers, > > Stewart > > On Mon, May 16, 2022 at 9:18 AM Yanni Chiu <yannix7db@gmail.com> wrote: > >> One thing I usually try in these situations is to dump the environment >> variables, then sort and compare for clues as to why one way works but not >> the other. >> >> On Sun, May 15, 2022 at 4:37 PM Stewart MacLean <stewart@xtra.co.nz> >> wrote: >> >>> Hi Jesus, >>> >>> Thank you for giving it a go! >>> >>> This is pretty much what I have been experiencing - all very difficult >>> to troubleshoot unless you really know what you're doing at this level. >>> Which I don't! >>> >>> Thanks again! >>> >>> Stewart >>> >>> On Mon, May 16, 2022 at 2:41 AM Jesus Mari Aguirre < >>> jmariaguirre@gmail.com> wrote: >>> >>>> sorry... I can not! >>>> >>>> On Sun, May 15, 2022 at 4:40 PM Jesus Mari Aguirre < >>>> jmariaguirre@gmail.com> wrote: >>>> >>>>> I've been trying to help but I can make it work, so sorry... >>>>> I changed sdRef by several options (you have an ExternalAddress, >>>>> firstly I changed by DNSServiceRef externalNew pointer, and getHandle but >>>>> nothing changed) >>>>> Pharo gets hanged after the execution of the first callback defined at >>>>> #browseServicesOf: >>>>> [image: Captura de pantalla 2022-05-15 a las 16.30.44.png] >>>>> >>>>> I've tried to modify the signature to return void (end remove the last >>>>> nil inside the callback block) >>>>> [image: Captura de pantalla 2022-05-15 a las 16.30.29.png] >>>>> >>>>> Pharo dies executing the primitive primCallcackReturn >>>>> >>>>> [image: Captura de pantalla 2022-05-15 a las 16.27.35.png] >>>>> >>>>> I hope it helps you in any way >>>>> >>>>> >>>>> On Sun, May 15, 2022 at 2:52 AM Stewart MacLean <stewart@xtra.co.nz> >>>>> wrote: >>>>> >>>>>> Hi Esteban, >>>>>> >>>>>> That is a very good point! >>>>>> >>>>>> Please see >>>>>> https://github.com/StewMacLean/Bonjour/blob/master/README.md for >>>>>> version two of the readme that includes some screenshots etc. >>>>>> >>>>>> If anyone can make this work, you can! (Thanks again for the Pango >>>>>> api help). >>>>>> >>>>>> I'm so curious as to what the problem is. I've tried all sorts of >>>>>> combinations! >>>>>> >>>>>> Cheers, >>>>>> >>>>>> Stew >>>>>> >>>>>> On Wed, May 11, 2022 at 8:52 PM Esteban Lorenzano <estebanlm@netc.eu> >>>>>> wrote: >>>>>> >>>>>>> Hi, Steward, >>>>>>> >>>>>>> I do not have my mac around right now, but... >>>>>>> it would help if you put also some code on how you expect the thing >>>>>>> to work and what you expect to happen :) >>>>>>> >>>>>>> Esteban >>>>>>> >>>>>>> On May 11 2022, at 3:38 am, Stewart MacLean <stewart@xtra.co.nz> >>>>>>> wrote: >>>>>>> >>>>>>> Ok, after bashing my head against the Spinning Wheel of Death for >>>>>>> ages trying to use FFI to interface to the Bonjour service discovery >>>>>>> library, I've done it another way using essentially the same design >>>>>>> framework, but scraping the command line output from dns-sd with the help >>>>>>> of OSSubProcess. This is on a MacOS/M1/Monterey, Pharo 10 setup. >>>>>>> >>>>>>> This works nicely, but I would still like to get to the bottom of >>>>>>> why the FFI doesn't work for this. So I've made all the code available on >>>>>>> https://github.com/StewMacLean/Bonjour. You can either download a >>>>>>> preloaded image/changes or use Metacello to download and install into a >>>>>>> fresh P10 image. >>>>>>> >>>>>>> Once downloaded, it will select the openApp for the command line >>>>>>> interface to run. To run the library interface you need to do the same >>>>>>> thing, in that class - please refer to the read me and browse the code. >>>>>>> >>>>>>> I'd really appreciate any help I can get to get this working. I >>>>>>> think it would make a great demonstration app for FFI usage once running. >>>>>>> Please sing out with any questions etc. >>>>>>> >>>>>>> Thanks! >>>>>>> >>>>>>> Stew MacLean >>>>>>> >>>>>>>
SM
Stewart MacLean
Sun, May 22, 2022 10:10 PM

Hi Yanni,

Apologies for the late reply. I'm working on something else at the moment,
but will consider this when I get back to it.

Thanks for your suggestions!

Cheers,

Stewart

On Tue, May 17, 2022 at 1:37 AM Yanni Chiu yannix7db@gmail.com wrote:

From Pharo, fork a shell to run something like “env > /top/emphatic.txt”.
Or capture studio in Pharo, instead of writing to a temp file. It could be
that a fork’ed shell has a different environment than used by FFI. In that
case the env vars may already be available through methods in the image.

For the env that runs Bonjour successfully, run the “env” somewhere in the
script that starts that server. Again, it is possible to have different
environments, but most likely the environment is inherited, so is the same.
HTH

On Sun, May 15, 2022 at 6:23 PM Stewart MacLean stewart@xtra.co.nz
wrote:

Thanks for this suggestion Yanni.

When you say "dump the environment variables", how do you go about doing
that?

Cheers,

Stewart

On Mon, May 16, 2022 at 9:18 AM Yanni Chiu yannix7db@gmail.com wrote:

One thing I usually try in these situations is to dump the environment
variables, then sort and compare for clues as to why one way works but not
the other.

On Sun, May 15, 2022 at 4:37 PM Stewart MacLean stewart@xtra.co.nz
wrote:

Hi Jesus,

Thank you for giving it a go!

This is pretty much what I have been experiencing - all very difficult
to troubleshoot unless you really know what you're doing at this level.
Which I don't!

Thanks again!

Stewart

On Mon, May 16, 2022 at 2:41 AM Jesus Mari Aguirre <
jmariaguirre@gmail.com> wrote:

sorry... I can not!

On Sun, May 15, 2022 at 4:40 PM Jesus Mari Aguirre <
jmariaguirre@gmail.com> wrote:

I've been trying to help but I can make it work, so sorry...
I changed sdRef by several options (you have an ExternalAddress,
firstly I changed by DNSServiceRef externalNew pointer, and getHandle but
nothing changed)
Pharo gets hanged after the execution of the first callback
defined at #browseServicesOf:
[image: Captura de pantalla 2022-05-15 a las 16.30.44.png]

I've tried to modify the signature to return void (end remove the
last nil inside the callback block)
[image: Captura de pantalla 2022-05-15 a las 16.30.29.png]

Pharo dies executing the primitive primCallcackReturn

[image: Captura de pantalla 2022-05-15 a las 16.27.35.png]

I hope it helps you in any way

On Sun, May 15, 2022 at 2:52 AM Stewart MacLean stewart@xtra.co.nz
wrote:

Hi Esteban,

That is a very good point!

Please see
https://github.com/StewMacLean/Bonjour/blob/master/README.md for
version two of the readme that includes some screenshots etc.

If anyone can make this work, you can! (Thanks again for the Pango
api help).

I'm so curious as to what the problem is. I've tried all sorts of
combinations!

Cheers,

Stew

On Wed, May 11, 2022 at 8:52 PM Esteban Lorenzano estebanlm@netc.eu
wrote:

Hi, Steward,

I do not have my mac around right now, but...
it would help if you put also some code on how you expect the thing
to work and what you expect to happen :)

Esteban

On May 11 2022, at 3:38 am, Stewart MacLean stewart@xtra.co.nz
wrote:

Ok, after bashing my head against the Spinning Wheel of Death for
ages trying to use FFI to interface to the Bonjour service discovery
library, I've done it another way using essentially the same design
framework, but scraping the command line output from dns-sd with the help
of OSSubProcess. This is on a MacOS/M1/Monterey, Pharo 10 setup.

This works nicely, but I would still like to get to the bottom of
why the FFI doesn't work for this. So I've made all the code available on
https://github.com/StewMacLean/Bonjour. You can either download a
preloaded image/changes or use Metacello to download and install into a
fresh P10 image.

Once downloaded, it will select the openApp for the command line
interface to run. To run the library interface you need to do the same
thing, in that class - please refer to the read me and browse the code.

I'd really appreciate any help I can get to get this working. I
think it would make a great demonstration app for FFI usage once running.
Please sing out with any questions etc.

Thanks!

Stew MacLean

Hi Yanni, Apologies for the late reply. I'm working on something else at the moment, but will consider this when I get back to it. Thanks for your suggestions! Cheers, Stewart On Tue, May 17, 2022 at 1:37 AM Yanni Chiu <yannix7db@gmail.com> wrote: > From Pharo, fork a shell to run something like “env > /top/emphatic.txt”. > Or capture studio in Pharo, instead of writing to a temp file. It could be > that a fork’ed shell has a different environment than used by FFI. In that > case the env vars may already be available through methods in the image. > > For the env that runs Bonjour successfully, run the “env” somewhere in the > script that starts that server. Again, it is possible to have different > environments, but most likely the environment is inherited, so is the same. > HTH > > On Sun, May 15, 2022 at 6:23 PM Stewart MacLean <stewart@xtra.co.nz> > wrote: > >> Thanks for this suggestion Yanni. >> >> When you say "dump the environment variables", how do you go about doing >> that? >> >> Cheers, >> >> Stewart >> >> On Mon, May 16, 2022 at 9:18 AM Yanni Chiu <yannix7db@gmail.com> wrote: >> >>> One thing I usually try in these situations is to dump the environment >>> variables, then sort and compare for clues as to why one way works but not >>> the other. >>> >>> On Sun, May 15, 2022 at 4:37 PM Stewart MacLean <stewart@xtra.co.nz> >>> wrote: >>> >>>> Hi Jesus, >>>> >>>> Thank you for giving it a go! >>>> >>>> This is pretty much what I have been experiencing - all very difficult >>>> to troubleshoot unless you really know what you're doing at this level. >>>> Which I don't! >>>> >>>> Thanks again! >>>> >>>> Stewart >>>> >>>> On Mon, May 16, 2022 at 2:41 AM Jesus Mari Aguirre < >>>> jmariaguirre@gmail.com> wrote: >>>> >>>>> sorry... I can not! >>>>> >>>>> On Sun, May 15, 2022 at 4:40 PM Jesus Mari Aguirre < >>>>> jmariaguirre@gmail.com> wrote: >>>>> >>>>>> I've been trying to help but I can make it work, so sorry... >>>>>> I changed sdRef by several options (you have an ExternalAddress, >>>>>> firstly I changed by DNSServiceRef externalNew pointer, and getHandle but >>>>>> nothing changed) >>>>>> Pharo gets hanged after the execution of the first callback >>>>>> defined at #browseServicesOf: >>>>>> [image: Captura de pantalla 2022-05-15 a las 16.30.44.png] >>>>>> >>>>>> I've tried to modify the signature to return void (end remove the >>>>>> last nil inside the callback block) >>>>>> [image: Captura de pantalla 2022-05-15 a las 16.30.29.png] >>>>>> >>>>>> Pharo dies executing the primitive primCallcackReturn >>>>>> >>>>>> [image: Captura de pantalla 2022-05-15 a las 16.27.35.png] >>>>>> >>>>>> I hope it helps you in any way >>>>>> >>>>>> >>>>>> On Sun, May 15, 2022 at 2:52 AM Stewart MacLean <stewart@xtra.co.nz> >>>>>> wrote: >>>>>> >>>>>>> Hi Esteban, >>>>>>> >>>>>>> That is a very good point! >>>>>>> >>>>>>> Please see >>>>>>> https://github.com/StewMacLean/Bonjour/blob/master/README.md for >>>>>>> version two of the readme that includes some screenshots etc. >>>>>>> >>>>>>> If anyone can make this work, you can! (Thanks again for the Pango >>>>>>> api help). >>>>>>> >>>>>>> I'm so curious as to what the problem is. I've tried all sorts of >>>>>>> combinations! >>>>>>> >>>>>>> Cheers, >>>>>>> >>>>>>> Stew >>>>>>> >>>>>>> On Wed, May 11, 2022 at 8:52 PM Esteban Lorenzano <estebanlm@netc.eu> >>>>>>> wrote: >>>>>>> >>>>>>>> Hi, Steward, >>>>>>>> >>>>>>>> I do not have my mac around right now, but... >>>>>>>> it would help if you put also some code on how you expect the thing >>>>>>>> to work and what you expect to happen :) >>>>>>>> >>>>>>>> Esteban >>>>>>>> >>>>>>>> On May 11 2022, at 3:38 am, Stewart MacLean <stewart@xtra.co.nz> >>>>>>>> wrote: >>>>>>>> >>>>>>>> Ok, after bashing my head against the Spinning Wheel of Death for >>>>>>>> ages trying to use FFI to interface to the Bonjour service discovery >>>>>>>> library, I've done it another way using essentially the same design >>>>>>>> framework, but scraping the command line output from dns-sd with the help >>>>>>>> of OSSubProcess. This is on a MacOS/M1/Monterey, Pharo 10 setup. >>>>>>>> >>>>>>>> This works nicely, but I would still like to get to the bottom of >>>>>>>> why the FFI doesn't work for this. So I've made all the code available on >>>>>>>> https://github.com/StewMacLean/Bonjour. You can either download a >>>>>>>> preloaded image/changes or use Metacello to download and install into a >>>>>>>> fresh P10 image. >>>>>>>> >>>>>>>> Once downloaded, it will select the openApp for the command line >>>>>>>> interface to run. To run the library interface you need to do the same >>>>>>>> thing, in that class - please refer to the read me and browse the code. >>>>>>>> >>>>>>>> I'd really appreciate any help I can get to get this working. I >>>>>>>> think it would make a great demonstration app for FFI usage once running. >>>>>>>> Please sing out with any questions etc. >>>>>>>> >>>>>>>> Thanks! >>>>>>>> >>>>>>>> Stew MacLean >>>>>>>> >>>>>>>>